一、背景概述
随着科技的发展,自动驾驶技术日益发展和普及,从应用领域来看,可分为:城市交通道路车辆自动驾驶、特种工程作业车辆自动驾驶、农机车辆自动驾驶等。RTK‑GNSS实时动态全球导航卫星系统)是目前精准农业领域应用最广泛的高精度定位技术。该技术通过在固定基准站和移动农机之间建立实时数据链路,利用载波相位差分原理消除卫星信号传播过程中的大气延迟、卫星轨道误差等公共误差源,从而将定位精度从米级提升至厘米级。在农业生产中,RTK‑GNSS为拖拉机、联合收割机、植保无人机等农业装备提供了精确的位置基准,使其能够严格按照预设的作业路径进行直线行驶、等间距作业和重复路径导航,这不仅显著提高了播种行距一致性、施肥均匀度和收获效率,还为实现基于处方图的变量作业奠定了技术基础,是现代精准农业不可或缺的核心技术。

二、基于ZED-X20P在农机自动驾驶智能控制系统应用案例
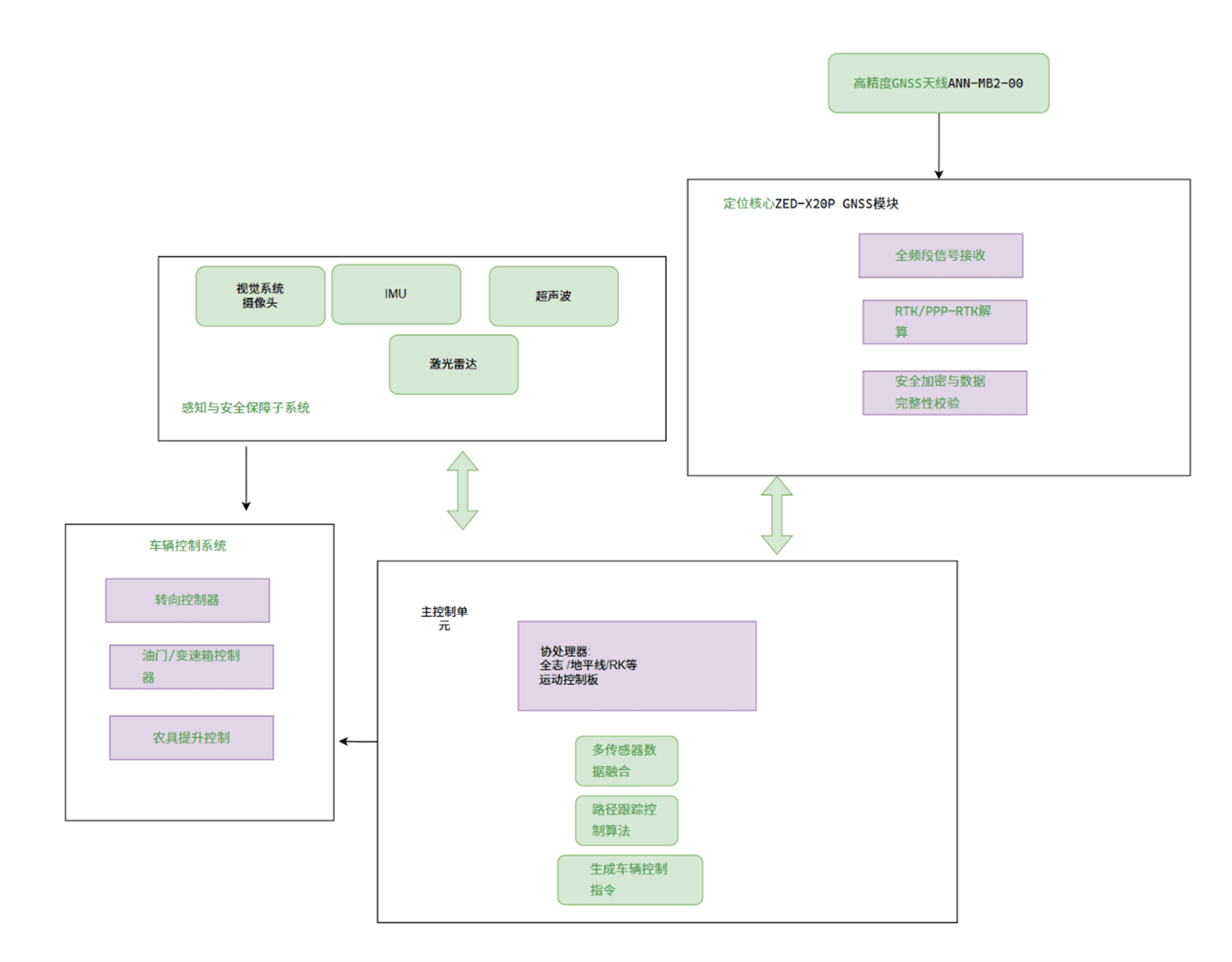
采用域控制器作为大脑。ZED-X20P作为高精度定位单元,通过串口(如UART)或CAN总线将位置、航向、时间等信息发送给域控制器。域控制器则同时接收来自IMU(获取姿态角速度)、摄像头、激光雷达等传感器的数据,运行融合算法,最终计算出控制指令,通过CAN总线发送给拖拉机的转向、油门和农具控制系统。
解决实际作业场景问题例如,在地头转弯时,系统需要根据ZED-X20P提供的精确位置判断何时提升农具、执行预设的转弯模式。遇到临时障碍物(如田间的石头)时,系统需结合视觉/雷达的感知结果和精确位置,规划局部避障路径。ZED-X20P的可靠性对保障24小时不间断作业至关重要。
系统应用框图:

三、ZED-X20P技术和应用电路
U-blox ZED-X20P全频段高精度GNSS模块,它能够接收来自GPS、Galileo、北斗、QZSS和NavIC卫星的所有GNSS频段(包括L频段)的信号。在单芯片接收器上的集成度高,可实现全新的系统架构,为工业导航和机器人市场(产品如:无人驾驶车辆 (UAV)、导引系统和自动转向应用)创造价值。
技术特点:
- 接收器类型
- 672通道u-blox X20引擎
- GPS L1C/A,L2C,L5
- GAL E1B/C,E5a,E6
- BDS B1I, B1C, B2a, B3I
- QZSS L1C/A,L1C/B,L2C,L5,L6
- NavIC L1,L5
- SBAS L1C/A
- 高达25Hz RTK导航更新率
- 位置精度
- RTK:0.01m + 1 ppm CEP
- PPP:0.10m CEP
- 收敛时间
- RTK:<10秒
- PPP:<35分钟
- 接收灵敏度
- 跟踪和导航:-167dBm
- 冷启动:-148dBm
- 热启动:-157dBm
- 重新采集:-16odBm
- 安全与可靠性
- 安全启动
- 签名固件
- Galileo OSNMA防欺骗

框图:

四、ZED-X20P主要应用场景
- 无人机
- 机器人
- 工业导航
- 精准农业
>>>>
UBLOX介绍
u-blox (SIX:UBXN) 是汽车、工业和消费市场定位和无线通信领域的全球技术领导者。他们智能可靠的解决方案、服务和产品使人员、车辆和机器能够确定其精确位置,并通过蜂窝和短程网络进行无线通信。凭借广泛的芯片、模块以及安全数据服务和连接产品组合,u-blox 具有独特的优势,能够帮助客户快速、经济高效地开发创新和可靠的物联网解决方案。该公司总部位于瑞士塔尔维尔,在全球设有欧洲、亚洲和美国办事处。
产品线详细信息
中文名称:优北罗
产品分类:模块
经营模式:代理
应用领域及市场
定位及导航
主要产品
定位模块
>>>>
丰宝介绍
上海丰宝电子信息科技有限公司创办于1998年5月,本土知名的元器件代理商。总部位于上海,在北京、深圳、苏州、香港、台湾设有分公司,并在广州、东莞、厦门、南京、杭州、 武汉、西安等15个城市设有办事处。公司主营电子元器件世界品牌在中国大陆的代理销售,并致力于代理芯片产品的应用设计开发,整体解决方案在通讯、家电、工业控制得到广泛应用。公司的主要代理品牌有Bourns、Winbond、Omron、Knowles、U-blox 、Nuvoton、Nation和Torex等。
丰宝电子系上海市高新技术企业,2003至2014年连续十二年被《国际电子商情》评选为“读者最满意的十家大陆电子元器件分销商”。在2008至2011年三次获得“Omron优秀代理商销售奖”,2009至2012年三次获得“SGMC杰出成长奖”,2010年荣获“Bourns杰出业绩奖”,2011年荣获“NXP年度增长最快ID奖”,2012年荣获“NXP最佳FAE支持团队奖”,2013荣获 Torex合作伙伴奖。丰宝电子视诚信经营为企业至高荣誉,一直致力于上海市“诚信创建企业”工作认定,截止到2017年已荣升为五星级企业。


